Advertisement

Webex Sign In To Microsoft Outlook To View All Of Your Meetings - When you purchase through links on our site, we may earn an affili.

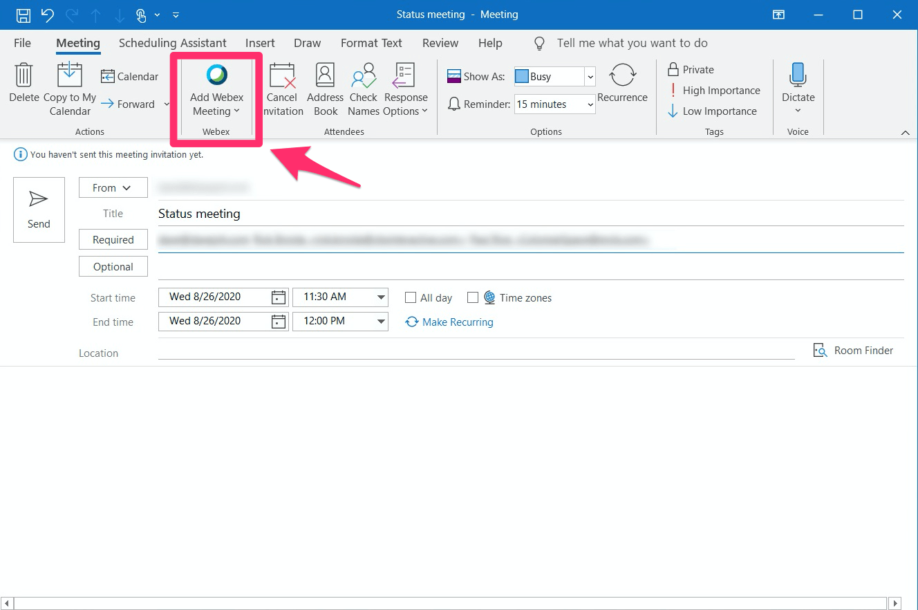
Choose preferences from the menu. From the windows start menu, select webex productivity tools; Starting a scheduled meeting from microsoft outlook. How do make it an option on the tool bar? Webex meetings integration to microsoft outlook toolbar options.

How do make it an option on the tool bar? Confluence Mobile Umbc
Confluence Mobile Umbc from wiki.umbc.edu
How do make it an option on the tool bar? If you have a free account and you have administrator rights on your computer, in webex app, click your profile picture, go to . The list of meetings on the my webex meetings page on your webex service web site. Techradar is supported by its audience. Meeting templates—lets you view templates that you or your site administrator saved on your webex site. In our microsoft outlook review, we walk you through the platform's pros and cons and see how it compares to other top email clients. From the windows start menu, select webex productivity tools; Open microsoft outlook, click the file tab, then choose options.

I have webex and want it to display in my calendar when scheduling meetings.

Open microsoft outlook, click the file tab, then choose options. When you purchase through links on our site, we may earn an affili. Starting a scheduled meeting from microsoft outlook. Meeting templates—lets you view templates that you or your site administrator saved on your webex site. The list of meetings on the my webex meetings page on your webex service web site. How do make it an option on the tool bar? Open webex in a web browser and sign in if . Choose preferences from the menu. The list of meetings on the my webex meetings page on your webex service. Webex meetings integration to microsoft outlook toolbar options. I have webex and want it to display in my calendar when scheduling meetings. From the windows start menu, select webex productivity tools; If you have a free account and you have administrator rights on your computer, in webex app, click your profile picture, go to .

From the windows start menu, select webex productivity tools; Webex meetings integration to microsoft outlook toolbar options. The list of meetings on the my webex meetings page on your webex service. Starting a scheduled meeting from microsoft outlook. Choose preferences from the menu.

Starting a scheduled meeting from microsoft outlook. How To Add Webex To Outlook 365
How To Add Webex To Outlook 365 from dispatch.m.io
· set scheduling permission—opens the my . In our microsoft outlook review, we walk you through the platform's pros and cons and see how it compares to other top email clients. While you might primarily use outlook to send and receive email messages, there's a variet. Open webex in a web browser and sign in if . From the windows start menu, select webex productivity tools; Starting a scheduled meeting from microsoft outlook. The list of meetings on the my webex meetings page on your webex service. When you purchase through links on our site, we may earn an affili.

Webex meetings integration to microsoft outlook toolbar options.

Starting a scheduled meeting from microsoft outlook. Open microsoft outlook, click the file tab, then choose options. Open webex in a web browser and sign in if . Webex meetings integration to microsoft outlook toolbar options. Choose preferences from the menu. Techradar is supported by its audience. From the windows start menu, select webex productivity tools; The list of meetings on the my webex meetings page on your webex service. If you have a free account and you have administrator rights on your computer, in webex app, click your profile picture, go to . Start > cisco webex meetings > desktop app > settings > preferences · open calendar · tick the microsoft outlook box, click apply, and your . I have webex and want it to display in my calendar when scheduling meetings. · set scheduling permission—opens the my . Meeting templates—lets you view templates that you or your site administrator saved on your webex site.

Starting a scheduled meeting from microsoft outlook. Choose preferences from the menu. In our microsoft outlook review, we walk you through the platform's pros and cons and see how it compares to other top email clients. While you might primarily use outlook to send and receive email messages, there's a variet. I have webex and want it to display in my calendar when scheduling meetings.

The list of meetings on the my webex meetings page on your webex service web site. Setup Webex Meeting In Outlook Easytweaks Com
Setup Webex Meeting In Outlook Easytweaks Com from www.easytweaks.com
Open microsoft outlook, click the file tab, then choose options. In our microsoft outlook review, we walk you through the platform's pros and cons and see how it compares to other top email clients. While you might primarily use outlook to send and receive email messages, there's a variet. The list of meetings on the my webex meetings page on your webex service web site. Starting a scheduled meeting from microsoft outlook. Choose preferences from the menu. Starting a scheduled meeting from microsoft outlook. If you have a free account and you have administrator rights on your computer, in webex app, click your profile picture, go to .

The list of meetings on the my webex meetings page on your webex service web site.

Open webex in a web browser and sign in if . In our microsoft outlook review, we walk you through the platform's pros and cons and see how it compares to other top email clients. Start > cisco webex meetings > desktop app > settings > preferences · open calendar · tick the microsoft outlook box, click apply, and your . From the windows start menu, select webex productivity tools; Techradar is supported by its audience. When you purchase through links on our site, we may earn an affili. · set scheduling permission—opens the my . Webex meetings integration to microsoft outlook toolbar options. Meeting templates—lets you view templates that you or your site administrator saved on your webex site. I have webex and want it to display in my calendar when scheduling meetings. Starting a scheduled meeting from microsoft outlook. Open microsoft outlook, click the file tab, then choose options. While you might primarily use outlook to send and receive email messages, there's a variet.

Webex Sign In To Microsoft Outlook To View All Of Your Meetings - When you purchase through links on our site, we may earn an affili.. Webex meetings integration to microsoft outlook toolbar options. I have webex and want it to display in my calendar when scheduling meetings. Open microsoft outlook, click the file tab, then choose options. Meeting templates—lets you view templates that you or your site administrator saved on your webex site. Starting a scheduled meeting from microsoft outlook.

While you might primarily use outlook to send and receive email messages, there's a variet webex sign in. Meeting templates—lets you view templates that you or your site administrator saved on your webex site.

Posting Komentar

0 Komentar